Edit a Previous Chart Note
There may be instances in which you would like to edit a previous chart note that you have created on a client, as well as change the name of a Charting Note for a specific client.
To do this, navigate to Client Profile > Charting > View Charting Notes

On the left side, you will see all of your history of notes. Select the note > Edit.
You can then make edits to the note fields, or click the edit pen icon next to the note name to change the name.
Note: if a chart note has been locked, it first needs to be unlocked before further edits can be made. If a chart note has been signed, the signature needs to be removed before further edits can be made. Learn more here.


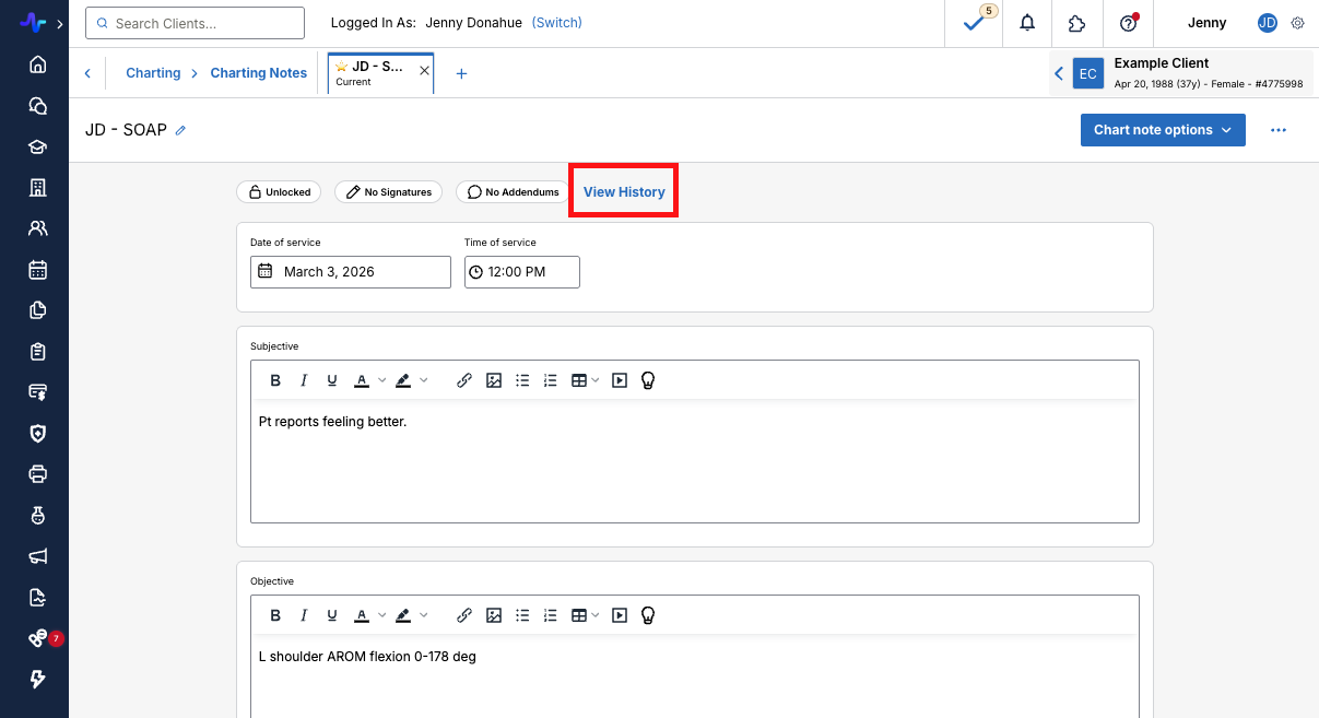
Healthie maintains a full audit trail of updates and edits made to chart notes, that are also timestamped. To view this audit trail, click View History.
